2022-08-19 00:00:00
whois域名信息查询是站长在注册域名前需要用到的一项必要的信息服务,通过它我们可以从域名注册的数据库中获知域名的可用性,域名所有者信息,域名注册和过期时间,注册商信息等,whois域名信息查询还常常被站长用于确认自己的域名是否已经正确注册。
那么在哪里能够进行whois域名信息查询呢?一般情况下多数域名注册平台都会提供whois域名信息查询服务,但由于不同的域名后缀的whois信息由不同的域名运营商管理,因此多数小域名注册平台仅能提供部分比较主流的后缀域名查询,如com .cn .net等,Godaddy作为在域名服务领域深耕20余年的平台,不仅域名资源非常丰富,而且支持whois域名信息查询的信息也更加全面。

使用Godaddy查询whois域名信息只需要简单的几个步骤:
1.登录Godaddy官网,找到“域名服务”业务下的“WHOIS”服务。
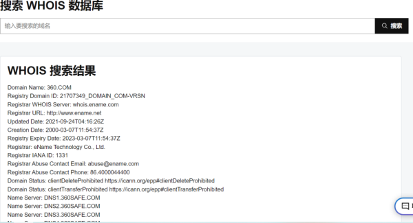
2.输入你想要查询的域名,即可获知域名的详细whois信息。同时,Godaddy的whois域名信息查询服务支持批量查询并能够通过查询工具导出信息列表,有助于站长对大量域名数据进行分析。
3.如果该域名未被注册,则会自动跳转至Godaddy的域名注册页面。x
对于米农而言,利用whois域名信息查询能够寻找到一些即将过期的高价值域名,可在适当时机进行抢注,或是通过whois域名信息联系域名持有者进行域名转让或收购。

对于域名投资者而言,whois域名信息查询是他们判断价值域名投资价值,获取域名抢注日期或进行域名收购交易的重要渠道,但海外域名的whois域名信息是可以随时进行修改的,有些域名还使用了隐私保护,因此whois域名信息仅供站长们参考。
相关攻略
最新应用